 |
Corel FORUM
Forum użytkowników programów firmy Corel. Grafika wektorowa, rastrowa i obróbka zdjęć cyfrowych
|
|
Pytanie o obecność opcji, która nie działa |
| Autor |
Wiadomość |
F-Głowy
Ekspert "Postać F-Głowego"


Wersja CorelDRAW: X4 i X5
Dołączył: 27 Kwi 2011 Posty: 875 Skąd: Z łona matki
|
Wysłany: 28 Sierpień 2015, 18:46 Pytanie o obecność opcji, która nie działa
|
|
|
Mam bardzo ważne pytanie odnośnie jednej opcji dotyczącej zapisywania plików. A mianowicie po co jest ta opcja: skoro ona KOMPLETNIE NIE DZIAŁA? |
|
|
|
 |
Shame
Red Dot Corporation


Wersja CorelDRAW: X7
Pomógł: 213 razy Wiek: 41 Dołączył: 19 Kwi 2012 Posty: 2565 Skąd: Poznań
|
Wysłany: 28 Sierpień 2015, 20:17
|
|
|
Już nie wiem, co ci mówić, F... Jedyne co mógłbym powiedzieć to "u mnie działa". Zresztą, jak to stwierdziłeś, że nie działa? Rozumiem, że zapisałeś na jednym kompie i otwarłeś w tej samej wersji Corela na innym kompie, który danych fontów nie posiadał? Po prawdzie, to ja nawet u siebie widzę, że ta opcja działa. Na razie nie będę pisał jak, chyba, że tego będzie wymagać temat |
|
|
|
 |
F-Głowy
Ekspert "Postać F-Głowego"


Wersja CorelDRAW: X4 i X5
Dołączył: 27 Kwi 2011 Posty: 875 Skąd: Z łona matki
|
Wysłany: 28 Sierpień 2015, 21:07
|
|
|
Zapewniam Cię, że nie działa. Sprawdzałęm to raz wysyłając plik od siebie z pracy do siebie do domu - czcionek nie było.
Dziś dnia wysłałem plik z zaznaczoną tą opcją do innego użytkownika z informacją iż "czcionki są zawarte w programie". Po czym dostałem od niej screena ekranu z monitem Corela o tym jaką inną czcionką zastąpić brakującą czcionkę.
To nie działa.
Od X5 wszystko wychodzi |
|
|
|
 |
bidon184 [Usunięty]
|
Wysłany: 28 Sierpień 2015, 21:30
|
|
|
| pewnie o kodowanie chodzi i o format bo chyba od x5 tam open type smiga,zreszta trza pamietac ze osadzenie czcionki to wcale nie oznacza ze masz pelny plik ttf czy tam otf to calkiem na innej zasadzie dziala,oczywiscie sa sposoby zeby takie piki uzyskac ale to juz inna bajaka |
|
|
|
 |
marak
Profesjonalista

Wersja CorelDRAW: X4
Pomógł: 13 razy Dołączył: 22 Gru 2012 Posty: 303 Skąd: Kędzierzyn-Koźle
|
Wysłany: 28 Sierpień 2015, 21:46
|
|
|
| Często korzystam z tej opcji i od początku poprzez Corel 9, 11, X4 ta opcja zawsze u mnie działała. Trzeba pamiętać, że pliku z osadzoną czcionką, nie można zapisać na komputerze na którym tych czcionek nie ma. Przykładowo, wyślę do Ciebie plik z osadzoną czcionką "egzotyczna czcionka.ttf". Powinieneś go otworzyć bez problemów, ale jeśli np. dorysujesz jedną linię i zapiszesz ten plik, to przy ponownym otworzeniu wywali Ci komunikat o braku czcionki. |
|
|
|
 |
Shame
Red Dot Corporation


Wersja CorelDRAW: X7
Pomógł: 213 razy Wiek: 41 Dołączył: 19 Kwi 2012 Posty: 2565 Skąd: Poznań
|
Wysłany: 28 Sierpień 2015, 23:05
|
|
|
Otóż dla dobra dyskusji postanowiłem zrobić pewien eksperyment, żeby pokazać, że opcja działa :-]
Wybrałem nieużywany prawie przeze mnie font BAUHAUS. Napisałem losowy tekst w pliku, zapisałem go z zaznaczoną opcją osadzenia. Następnie usunąłem font z katalogu Fonts w Windows i przelogowałem się, bo inaczej ta czcionka była w cache'u systemu. Po relogu i otwarciu DRAWa nie miałem już tego fontu na liście. Otwarłem więc zapisany wcześniej testowy plik i otrzymałem coś takiego:
Widać, że czcionka jest osadzona (embedded), prawda?
| bidon184 napisał/a: | | to wcale nie oznacza ze masz pelny plik ttf |
Tutaj bym się nie zgodził, chociaż szczerze powiem, że to raczej 99% pewności. W powyższym teście, po otwarciu pliku z fontem BAUHAUS, którego już nie posiadam, wpisałem znaki, których nie użyłem podczas pisania testowego tekstu. Dostępne były również akcenty i inne znaki z tablicy.
| marak napisał/a: | | Powinieneś go otworzyć bez problemów, ale jeśli np. dorysujesz jedną linię i zapiszesz ten plik, to przy ponownym otworzeniu wywali Ci komunikat o braku czcionki. |
Tutaj również się nie zgodzę, tym razem z całą pewnością Spróbowałem dopisać tekst, nawet go skopiowałem, zmieniłem, potem dodałem tekst Arialem i użyłem Kopiuj Właściwości > Właściwości Tekstu i również dało radę. Zapisałem i otwarłem ponownie - dodany i zmieniony tekst był i to właśnie w foncie BAUHAUS. Oczywiście, nie mogłem wybrać tego fontu z listy, bo go tam nie było. Mogłem jedynie kopiować istniejące akapity i edytować lub Kopiować Właściwości na dowolny inny font.
Ta "niepełność" fontu, o której wspominał bidon chyba pomyliła mu się z opcją eksportu do PDF bez krzywienia czcionek. Tam jest opcja, w której wybiera się ile użytych znaków to już "cały font". Jeśli użyjemy tylko np. 10 liter (co jest jakimiś 5-10% ze wszystkich znaków w foncie), a ustawienie mamy np. na 80%, to w PDF zostaną osadzone tylko te użyte znaki (kilka liter). Wtedy, po imporcie takiego PDF'a nie będziemy mogli pisać danym fontem, jak to pewno miał na myśli bidonik. |
|
|
|
 |
marak
Profesjonalista

Wersja CorelDRAW: X4
Pomógł: 13 razy Dołączył: 22 Gru 2012 Posty: 303 Skąd: Kędzierzyn-Koźle
|
Wysłany: 28 Sierpień 2015, 23:45
|
|
|
| Shame napisał/a: |
| marak napisał/a: | | Powinieneś go otworzyć bez problemów, ale jeśli np. dorysujesz jedną linię i zapiszesz ten plik, to przy ponownym otworzeniu wywali Ci komunikat o braku czcionki. |
Tutaj również się nie zgodzę, tym razem z całą pewnością Spróbowałem dopisać tekst, nawet go skopiowałem, ...... |
Co prawda trudno dyskutować z przeprowadzonym eksperymentem, ale...
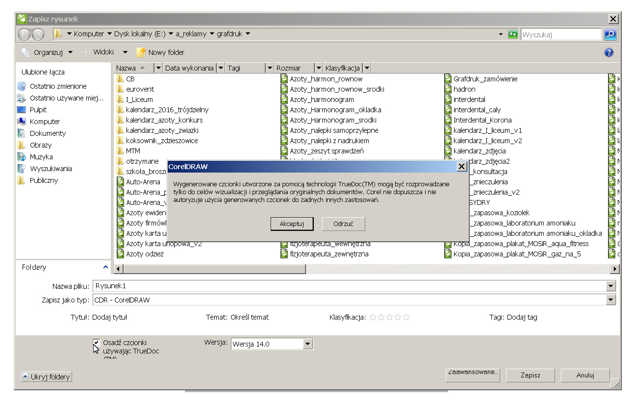
Podejrzewam, że informacja o posiadanym foncie musiała gdzieś zostać w systemie. Gdyby tak było jak piszesz Corel świadomie łamał by prawa licencyjne i zezwałał na nielegalne korzystanie z czcionek. Corel sam zresztą wyświetla komunikat, po zaznaczeniu osadzania czcionek, że opcja ta służy tylko do przeglądania oryginalnych dokumentów.
Ja mam uzgodnione z kilkoma stałymi klientami, że przesyłają mi pliki z czcionkami, które ja zamieniam na krzywe i zapisuję (zawsze z nową nazwą). Wielokrotnie zdarzyło mi się, że zapomniałem jakiegoś tekstu zamienić na krzywe i tego pliku nie dało już się poprawnie otworzyć. Musiałem zawsze ponownie sięgać do oryginału. |
|
|
|
 |
bidon184 [Usunięty]
|
Wysłany: 28 Sierpień 2015, 23:45
|
|
|
| no nie cache cachem ,ale jest duza roznica miedzy Temp windows w folderze Local a Temp w fplderze Roaming to dwie bajki sa,wyczysv te dwie lokalizacje i nie odpalisz pliku z tym niby osadzonym pelnym fontem,ja wiem ze w programach wczesniejszych typu adobe byl blad i dalo sie zrobic ale teraz jest to niby zabezpieczone,co jest oczywiscie bzdura bo wystarczy chwile pomyslec i fonta masz ale to inna sprawa |
|
|
|
 |
Shame
Red Dot Corporation


Wersja CorelDRAW: X7
Pomógł: 213 razy Wiek: 41 Dołączył: 19 Kwi 2012 Posty: 2565 Skąd: Poznań
|
Wysłany: 29 Sierpień 2015, 00:46
|
|
|
| marak napisał/a: | | Corel sam zresztą wyświetla komunikat, po zaznaczeniu osadzania czcionek, że opcja ta służy tylko do przeglądania oryginalnych dokumentów. |
Szczerze mówiąc, to nie pamiętam takiego komunikatu i mój X7 nic takiego nie mówi... Aż przeszukałem Ostrzeżenia żeby sprawdzić, czy kiedyś tego nie odhaczyłem.
| marak napisał/a: | | Gdyby tak było jak piszesz Corel świadomie łamał by prawa licencyjne i zezwałał na nielegalne korzystanie z czcionek. |
Tutaj chyba jest jak mówi bidon - font, mimo, że osadzony, nie jest przekazywany razem z plikiem w formie otwartej i ogólnodostępnej. Nie możesz sobie - teoretycznie - wyciągnąć tego fonta z pliku i skopiować na dysk. Może prawnie jest to rozwiązane tak, że skoro ty masz font, robisz projekt, masz prawa do fontu. Zapisujesz i przekazujesz np. do drukarni, to żeby być pewnym właściwego wyświetlania fontu, osadzasz go. Przecież czasem pokrzywione fonty szatkują się w częściach wspólnych glifów, gdzieś znikają oczka itp.. No a drukarnia - chociaż może przecież zedytować Twój projekt bo font osadzony, nie może użyć danego fontu do stworzenia innej pracy w celach zarobkowych, bo font działa w obrębie pliku. Twojego pliku, do stworzenia którego posiadasz prawa. Teoretycznie. W sumie to akademickie rozważania. Zresztą, ty masz prawa do fontu, ktoś do kogo przesłałeś pracę z fontem - już nie. Sam fakt posiadania czcionki nie jest jednoznaczne z posiadaniem do niej praw. Teoretycznie możesz rozesłać kupiony przez siebie font gdzie tylko chcesz. Ale jeśli ktokolwiek z adresatów użyje go w celach zarobkowych lub opublikuje, bez wykupienia licencji, to on będzie odpowiadał.
Ale powiem, że na przykład duże firmy, dla których wykonuję projekty co jakiś czas, żądają na przykład PDFy z całkowicie osadzonymi fontami, bo łatwiej potem wprowadzać poprawki i komentarze w tych PDFach ludziom, którzy nie posiadają programów graficznych i się nie znają, ale są decyzyjni w tych czy innych kwestiach. |
|
|
|
 |
marak
Profesjonalista

Wersja CorelDRAW: X4
Pomógł: 13 razy Dołączył: 22 Gru 2012 Posty: 303 Skąd: Kędzierzyn-Koźle
|
Wysłany: 29 Sierpień 2015, 10:38
|
|
|
Być może w nowszych wersjach Corel zmienił zdanie co do ochrony praw autorskich. Ja mam tylko X4. W załączeniu komunikat o którym pisałem wcześniej.
przechwyt001.jpg
|
Pobierz Plik ściągnięto 158 raz(y) 301.9 KB |
|
|
|
|
 |
Shame
Red Dot Corporation


Wersja CorelDRAW: X7
Pomógł: 213 razy Wiek: 41 Dołączył: 19 Kwi 2012 Posty: 2565 Skąd: Poznań
|
Wysłany: 29 Sierpień 2015, 13:15
|
|
|
Faktycznie. Ciekawe. Może zmieniło się w międzyczasie prawo? W kwestii własności intelektualnej każdy rok przynosił pewno ogromne zmiany. Tylko żeby ktoś miał czas to śledzić...
To coś jak z torrentami. Wg polskiego prawa, ściąganie zripowanych filmów nie jest karalne, ale ich rozpowszechnianie już tak. A że protokół torrent działa właśnie tak, że jednocześnie ściągasz i wysyłasz, to jest to przestępstwo. Jednakże, Polak potrafi, i zaraz pojawiły się portale P2P, gdzie pobiera się bezpośrednio z serwerów pocztowych (!), więc właściwie nikt konkretny tego nie udostępnia, a ściąganie bez rozpowszechniania nielegalne już nie jest. Chociaż to już teoria. Ciekawe jak w praktyce.
Jednak, wracając do tematu, to powiem, że pierwszy raz widzę ten komunikat. W X7 nie pojawia się coś takiego w ogóle. |
|
|
|
 |
F-Głowy
Ekspert "Postać F-Głowego"


Wersja CorelDRAW: X4 i X5
Dołączył: 27 Kwi 2011 Posty: 875 Skąd: Z łona matki
|
Wysłany: 30 Sierpień 2015, 15:42
|
|
|
| Cytat: | | Trzeba pamiętać, że pliku z osadzoną czcionką, nie można zapisać na komputerze na którym tych czcionek nie ma. |
Jak to? Czyli osadzanie czcionek to co innego?
Wiem że można czcionki odszukać w katologu i wysłać, albo prościej "zebrać do prac drukarskich". Corel ma taką opcję. Myślałem tylko, że zaznaczenie tej opcji zabiera ze sobą czcionki.
Co jak co ale nawet "tylko do wglądu" tych czcionek u mnie bynajmniej nie działa.
| Cytat: | | Gdyby tak było jak piszesz Corel świadomie łamał by prawa licencyjne i zezwałał na nielegalne korzystanie z czcionek |
Tak, Corel wyświetla też informacje o tym że niekoniecznie możemy tego używać.
Zrobi ktoś test na tym moim pliku? Załączyłęm fonty. Ciekawe co Wam wyskoczy.
Ale.... zrobiłęm to u siebie na X7. A w pracy mam X5. Więc być może na nowszej wersji działa. Ale skorow X5 nie działa to po co jest ta opcja? O o to własnie pytam, w przypadku wersji X5
test dla panów.cdr Test |
Pobierz Plik ściągnięto 154 raz(y) 20.06 KB |
|
|
|
|
 |
bidon184 [Usunięty]
|
Wysłany: 30 Sierpień 2015, 18:14
|
|
|
wyskoczy to o czym pisalem wczesniej,mozna te fonty wydobyc,ale nie bede o tym pisal jak, poniewaz nie jestem pewny czy to legalne
 |
|
|
|
 |
tegraf
Ekspert tegraf

Pomógł: 74 razy Dołączył: 21 Mar 2011 Posty: 1955 Skąd: Zielona Góra
|
Wysłany: 30 Sierpień 2015, 20:34
|
|
|
| F-Głowy napisał/a: | | Załączyłęm fonty. |
Plik o wadze 20 KB na pewno nie ma osadzonego nawet jednego fontu. |
|
|
|
 |
Shame
Red Dot Corporation


Wersja CorelDRAW: X7
Pomógł: 213 razy Wiek: 41 Dołączył: 19 Kwi 2012 Posty: 2565 Skąd: Poznań
|
Wysłany: 30 Sierpień 2015, 21:38
|
|
|
| tegraf napisał/a: | | F-Głowy napisał/a: | | Załączyłęm fonty. |
Plik o wadze 20 KB na pewno nie ma osadzonego nawet jednego fontu. |
No raczej. Jak widać, może u Ciebie ta opcja nie działa. Żeby sprawdzić ile powinien ważyć plik CDR z fontem i bez, wróciłem do mojego przykładu z czcionką BAUHAUS. W pliku jest tylko 1 obiekt i tekst w danym foncie. Plik waży 562 kB. Otwarłem go i tekst był w BAUHAUSie, jak trzeba. Zapisałem ten plik ponownie pod inna nazwą, tylko odhaczyłem opcję osadzania fontów (w oknie Zapisu Corel pokazuje, że fonty ważą dodatkowe 48 kB). Sprawdzam rozmiar nowego pliku bez fontu - 514 kB. Otwieram plik bez fontu - pokazuje się okienko zastępowania fontów. Ergo, ewidentnie F coś u Ciebie nie działa ta opcja. Obadaj to: plik z fontem i plik bez fontu. Weź te pliki i zobacz, czy pierwszy pokaże ci z fontem BAUHAUS, a drugi wyrzuci okno zastępowania fontów.
---- EDIT -----
Aj aj aj, teraz dopiero zdałem sobie sprawę, ze pliki są w X7. Niestety, kiedy zaznaczam opcję zapisu ze wsteczną kompatybilnością, to opcja osadzania fontów znika. No to może ktoś posiadający X7 obada ten przykład i powie, czy dobrze prawię |
|
|
|
 |
bidon184 [Usunięty]
|
Wysłany: 30 Sierpień 2015, 22:40
|
|
|
ja mam x7 ,ale to nie ma znaczenia wydaje mi sie ze zaklinacie rzeczywistosc panowie |
|
|
|
 |
F-Głowy
Ekspert "Postać F-Głowego"


Wersja CorelDRAW: X4 i X5
Dołączył: 27 Kwi 2011 Posty: 875 Skąd: Z łona matki
|
Wysłany: 30 Sierpień 2015, 23:55
|
|
|
| Zatem? |
|
|
|
 |
F-Głowy
Ekspert "Postać F-Głowego"


Wersja CorelDRAW: X4 i X5
Dołączył: 27 Kwi 2011 Posty: 875 Skąd: Z łona matki
|
Wysłany: 31 Sierpień 2015, 00:00
|
|
|
Bidon, dlaczego wyskakuje?
Shame, pierwszy - działa, drugi - działa.
Nie dostałem żadnego okna. Może mam ten font i tak się złożyło? Sprawdziłem i mam. Daj mi do próby z jakimś innym, niespotykanym fontem.
Jeszcze raz.... Jak mam zbadać czyta opcja działa lubnie?
Jedyne co zrobiłęm to z X5-tki zapisałem plik z czcionkami osadzonymi i:
- nie działąło u osoby do której go wysłąłęm
- nie działało u mnie (bo zrobiłem test, otwarłem w domu)
Teraz chcę otrzymać plik od Was by wiedzieć czy w wersji X7 jaką mam w domu też taki bład dostaniecie (brak czcionek załączonych).
NATOMIAST... Zapisałęm czcionki w pliki z X7 i Bidon mi pokazał screena, że mu wyskoczyła informacja o braku czcionek. Czyli co? Czyli dowód na to, że nie działa to w X5 u mnie w pracy i nie działą to w X7 u mnie w domu.
Komu tu z obecnych działa? To jest niemożliwe.
No i sam Bidon. Bidon, czemu ci nie widzi czcionek? Załączyłęm je przecież. |
|
|
|
 |
Shame
Red Dot Corporation


Wersja CorelDRAW: X7
Pomógł: 213 razy Wiek: 41 Dołączył: 19 Kwi 2012 Posty: 2565 Skąd: Poznań
|
Wysłany: 31 Sierpień 2015, 00:21
|
|
|
Wrodzona ciekawość kazała mi kontynuować te dywagacje i testy, tak więc proszę: z fontem i bez fonta. Użyłem czcionki Tengwar Annatar, czyli tokienowskiego elfickiego Wątpię, żebyś taką posiadał. Jest w wersji bold italic. Obczaj, czy w (A) będziesz miał [embedded] tą czcionkę, a w (B) wyskoczy okno zastępowania czcionek.
Aha, a w Twoim pliku F, który załączyłeś wcześniej, wyskakiwało mi okno podmiany. Oznacza to, że fontów faktycznie nie było. |
|
|
|
 |
F-Głowy
Ekspert "Postać F-Głowego"


Wersja CorelDRAW: X4 i X5
Dołączył: 27 Kwi 2011 Posty: 875 Skąd: Z łona matki
|
Wysłany: 2 Wrzesień 2015, 22:39
|
|
|
W pierwszym pliku mam czcionkę. Ale co jest napisane w programie o niej to nie wiem. Albo nic, albo okienko z nazwą czcionki jest zbyt małe.
W wersji bez fonta zastąpiło mi na inny tekst automatycznie. Podejrzewam więc, że automatycznie zastapił program czcionkę i mnie o tym nie poinformował.
To inaczej.... dlaczego więc jak AKURAT JA załączam czcionkę to tak naprawdę czcionki się nie załączają? No i kur.... zrobiłęm to zarówno z domu jak i z pracy. Więc dwa różne miejsca, dwa różne Corele? |
|
|
|
 |
F-Głowy
Ekspert "Postać F-Głowego"


Wersja CorelDRAW: X4 i X5
Dołączył: 27 Kwi 2011 Posty: 875 Skąd: Z łona matki
|
Wysłany: 2 Wrzesień 2015, 22:41
|
|
|
No a INNYM FORUMOWICZOM też nie działa plik ode mnie? W rozumieniu, też nie wykrył w nim czcionek? To jest niemożliwe.
No i dlaczego mogę załączyć czcionki korzystając z wersji X5, a jak pracuje na X7 to gdy wybieram kompatybilność wsteczną do X5 właśnie to już niby nie mogę ich załaczyć?
Załączam tu plik do zbadania.
No i jeszcze jedno, jak zaptaszkujkę "osadź fonty" to pokazuje mi się w nawiasie ich waga - (1,6 mb). Tyle włąśnie mi doda w pliku. A po zapisie plik projektu waży 600kb, więc ja sum widzę w sekundę po zapisie że coś nie gra. Ale czemu?
test dla panów2.cdr czcionki |
Pobierz Plik ściągnięto 159 raz(y) 690.88 KB |
|
|
|
|
 |
Shame
Red Dot Corporation


Wersja CorelDRAW: X7
Pomógł: 213 razy Wiek: 41 Dołączył: 19 Kwi 2012 Posty: 2565 Skąd: Poznań
|
Wysłany: 2 Wrzesień 2015, 23:24
|
|
|
W Twoim pliku pokazało mi, że jest:
• Raleway - całe i edytowalne.
• Baron Neue Bold Italic - j/w.
• Top Secret - j/w.
• Peinture Fraishe - wyświetla mi napis "panowie" w tym foncie, ale kiedy chcę edytować, to wywala brak czcionki i okno podstawienia.
• MASTERPLAN - tutaj okno podstawienia pojawia się od razu przy otwarciu.
Reasumując, pewno dlatego masz 690 kB zamiast 1,6 MB, bo nie wszystkie fonty zostały załączone.
Co do kompatybilności wstecznej, to pisałem wyżej, że opcja osadzania fontów wtedy znika. Dlaczego? Pytaj ludzi z Corela. Może taki kaprys? Działa jak widać tylko w górę, ale i to z oporami. Może to też zależy od fontu? Od jego kodowania itd.? Podjerzewam, że wszystkie te płatne wypasy z MyFonts albo Linotype dadzą się osadzać, ale te chałupnicze wynalazki z DaFont lub uFonts to już niekoniecznie (bo pewno niechlujnie zrobione). Ale to bidon jest specem od fontów, niech się wypowie. |
| Ostatnio zmieniony przez Shame 2 Wrzesień 2015, 23:33, w całości zmieniany 1 raz |
|
|
|
 |
Trurl
Ekspert


Pomógł: 66 razy Wiek: 72 Dołączył: 04 Lut 2009 Posty: 953 Skąd: Warszawa
|
Wysłany: 2 Wrzesień 2015, 23:28
|
|
|
Mnie by nie przyszło nigdy do głowy zaptaszkowywanie opcji "osadź fonty". Zawsze podczas archiwizacji plików Corela korzystam z opcji File/Collect For Output/ z zaptaszkowaną opcją Include document fonts and font list. Wówczas fonty mam w pliku cdr, a oprócz tego mam pliki wszystkich fontów używanych w dokumencie. A wszystko w nowym folderze. Podejrzewam też (ale nie sprawdzałem), że również skopiowane będą wszystkie zlinkowane bitmapy. A nie sprawdzałem, bo nie podoba mi się corelowskie linkowanie bitmap i nie stosuję go - osadzam całe bitmapy w pliku cdr. |
|
|
|
 |
F-Głowy
Ekspert "Postać F-Głowego"


Wersja CorelDRAW: X4 i X5
Dołączył: 27 Kwi 2011 Posty: 875 Skąd: Z łona matki
|
Wysłany: 6 Wrzesień 2015, 23:28
|
|
|
Shame, piękna inforgrafika - można wszystko zrozumieć jak na dłoni.
O załączania bitmap to dobrze rozumiem? Przecież Corel je zawsze trzyma w sobie (dlatego tyle ważą pliki nieraz). Co ciekawe jest opcja aby tego nie robił i bazował na plikach źródłowych :)
Mnie zastanawia to czemu jak widać nie działa mi dołączanie czcionek w ten sposób.
Shame otworzył i zadziałało tylko kilka z nich i każdy font zadziałał "na swoich zasadach" |
|
|
|
 |
restauro


Wersja CorelDRAW: CorelDraw X4 ,X7
Pomógł: 575 razy Dołączył: 25 Lis 2009 Posty: 7703 Skąd: Gdynia
|
Wysłany: 7 Wrzesień 2015, 09:45
|
|
|
| F-Głowy napisał/a: | | czemu jak widać nie działa mi dołączanie czcionek w ten sposób |
Jaką masz wersję Corela? |
|
|
|
 |
|
|
Nie możesz pisać nowych tematów Nie możesz odpowiadać w tematach Nie możesz zmieniać swoich postów Nie możesz usuwać swoich postów Nie możesz głosować w ankietach Nie możesz załączać plików na tym forum Możesz ściągać załączniki na tym forum
|
Dodaj temat do Ulubionych Wersja do druku
|
|
|
|
|
|
|
Nowe zasady dotyczące cookies. Wykorzystujemy pliki cookies, aby nasz serwis lepiej spełniał Państwa oczekiwania. Można zablokować zapisywanie cookies, zmieniając ustawienia przeglądarki.
| | Strona wygenerowana w 0.23 sekundy. Zapytań do SQL: 12 |
|
|